ComfyUI で FLUX.2 [klein] を試してみる
以前 black forest labs の FLUX.1 を試してみましたが、そちらの別バージョン的なモデル FLUX.2 がリリースされていました。FLUX.2 も様々なバリエーションがリリースされていますが、今回はローカル実行もしやすい軽量モデルの 「klein」を試してみます。
概要
- ComfyUI で生成できました
- 2026/1/25 時点では、ComfyUI を Nightly 版にしないと生成に失敗します
- GeForce RTX 2070 (VRAM 8GB) でも生成できました
- 1 枚生成するのに Distilled モデルだと 10 秒少し、ベースモデルでも 70 秒ほどで生成できました
準備
ComfyUI を更新する
ComfyUI を docker compose で構築する で用意した Docker Compose の環境を使います。ただ、FLUX.2 [klein] を使うには、Nightly 版を使う必要があります。今回使用する環境は Git で ComfyUI のコードをダウンロードしているため、以下のようにコマンドを実行してコードを最新化します。
cd ComfyUI/
git pull origin master
cd ..
ComfyUI の再起動だとうまく反映されなかったので、ComfyUI を実行するコンテナを再起動する必要がありました。カスタムノードの追加は特段必要ないようです。
ワークフロー & モデルのダウンロード
FLUX.2 [klein] のワークフローは、ComfyUI 上で取得できます。ComfyUI が開いたら左側メニューより「Template」をクリックします。

開いたウインドウの上部にある検索ボックスに「FLUX.2」と入力します。FLUX.2 向けのワークフローが表示されますが、今回は「Flux.2 [Klein] 4B: Text to Image」をクリックします。
すると ComfyUI にワークフローが読み込まれます。いくつか Missing models が表示されるかと思いますが、これからダウンロードするので無視して OK です。モデルのダウンロードについては、読み込んだワークフローの左端に説明があります。

text_encoders と vae はこのリンクからダウンロードしたモデルで問題ないのですが、diffusion_models については VRAM が厳しいので FP8 版を使いました。これは以下の Hugging Face からダウンロードできます。
black-forest-labs/FLUX.2-klein-base-4b-fp8
black-forest-labs/FLUX.2-klein-4b-fp8
ダウンロードしたファイルを、上記 Model links に記載のあるフォルダ構成 (ComfyUI/models 配下の各フォルダ) へ配置します。diffusion_models は FP8 版を使うので、少しファイル名は異なりますが配置先はこの通りにします。
実行
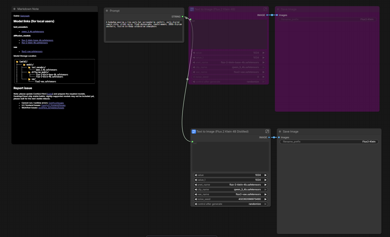
あとは実行するだけ・・・なのですが、ワークフローは Base 用と Distilled の二種類のワークフローがあります。どちらで生成したいかに応じて、不要な方を bypass させる必要がある点に注意が必要です。

上図で青丸で囲んだフローが Base 用、赤丸で囲んだのが Distilled のフローです。なので、この場合は Distilled のフロー (赤丸で囲んだ側) が bypass される色になっているので、Base モデルで生成を行います。Distilled のフローにしたい場合は、ノードを右クリックして「bypass」をクリックします。

これでどちらを bypass するか切り替えて実行する形です。

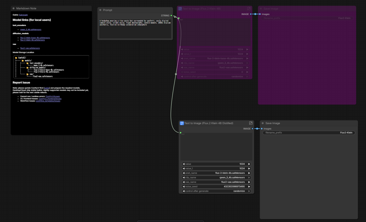
このようになっていれば、Distilled モデルで生成される形です。
Base モデルの出力例

Base モデルで生成すると、こちらの絵が出力されるまで 69.29 秒かかりました。
Distilled モデルの出力例

同じプロンプトで Distilled モデルの場合は生成に 13.06 秒かかりました。